Первая страница webxt design
™
   
   
   
   
 информационные технологии для вашего бизнеса
Автоматизация  Автоматизация 
«ТРАФИК» - Система детального контроля трафика телефонных соединений  «ТРАФИК» - Система детального контроля трафика телефонных соединений 
 
       
       

Интерфейс

Интерфейс любой программы это путь к сердцу пользователя, поэтому, при разработке системы, проектированию пользовательского интерфейса уделялось особое внимание. Пользователю должно быть удобно и просто работать системой, он должен быстро находить интересующую его информацию и эта информация должна легко восприниматься.

Для системы «Трафик» был разработан интерфейс при помощи которого даже человек, имеющий начальные навыки работы с компьютером, может легко разобраться и очень быстро начать работать с системой.

Одним из преимуществ системы является то, что она не требует инсталяции. Для запуска приложения достаточно нажать кнопку «Завантажити». При этом система автоматически добавит себя в меню программ на панели «Пуск» и на десктоп.

Окно загрузки приложения.

Главное окно системы содержит список наиболее часто выполняемых запросов, разделенные на две группы по видам информации они легко запоминаются. Приложение имеет многооконный интерфейс, а яркий рисунок на главном окне выделяет окно и позволяет быстро его найти.

Главное окно приложения.

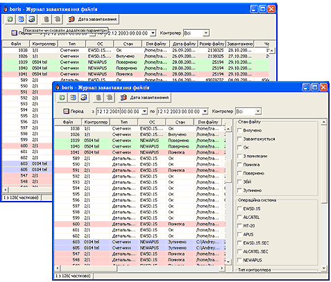
Данные в таблице результатов для более удобного восприятия разделяются по цветам, что дает возможность пользователю быстро ориентироваться в полученной информации. Так, например, в журнале загрузки файлов, в зависимости от состояния загрузки, файлы подсвечиваются различными цветами. Серый – файл удален, зеленый – файл возвращен, фиолетовый – загрузка остановлена, красный – ошибка. Такое разделение быстро запоминается и легко воспринимается визуально.

Окно журнала загрузки файлов.

Обычно поисковые формы обладают большим количеством различных параметров поиска, что делает их громоздкими и оставляет мало места для таблицы результатов. Для решения этой проблемы в приложении поисковые формы были оснащены дополнительной панелью с необязательными и редкоиспользуемыми параметрами. Панель расположена справа для большей эргономичности, а колонки с данными в таблице результатов свободно перемещаются, скрываются, а также имеется возможность включения горизонтальной прокрутки. Все параметры и настройки пользователя при закрытии приложения запоминаются.

Окно календаря загрузок.

Для некоторых аналитических запросов обычная таблица результатов была заменена более удобным компонентом, который представляет данные в более наглядном виде Так, например, календарь загрузки отчетов очень наглядно отражает состояние загрузки. Создается четкое картина, в которой легко разобраться и выявить ошибки. Календарь позволяет получить агрегированные данные по загруженным в систему показателям счетчиков и данные по телефонным соединениям за любой период времени. Для этого всего лишь необходимо выделить интересующий период на календаре.

Приложение обладает настраиваемой системой формирования различных отчетов, которые могут быть представлены как в виде текстовых файлов, так и в виде широко используемого pdf формата.

Отчет в виде pdf формата.

Кроме этого было нарисовано множество ярких иконок, которые сделали функции более наглядными. Также для того, чтобы не путаться в открытых окнах, для каждого из них был нарисован значок, который поможет выбрать нужное.

Так выглядят окна на панели задач.


Карта сайта
Как с нами связаться